Skip to main content

Fees Rate

Participant CategoriesEarly BirdRegular
Local Participant
RM 1,500

RM 1,800

USM's Participant (Staff & Student)
RM 1,300

RM 1,500

International Participant (Staff & Student)
USD 500

USD 600

Non-presenter (Local)
RM 800

RM 800

Non-presenter (International)
USD 300

USD 300

Poster Presentation
RM 1,500

rm 1,700

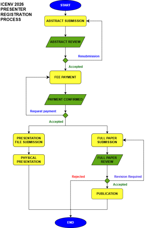
  • To participate in an oral presentation, only abstracts should be submitted for registration purposes.

  • To qualify for the student rate, a student identity card is necessary for verification. It can be submitted in the EZConf system by updating your account information within the system.

  • Participants may present multiple papers by paying an additional fee.

  • For foreign students or researchers employed by Malaysian institutions, the local rate is applicable.

  • The conference fees include the two-day hotel buffet lunch.

  • The conference fees do not include accommodation.

Presenter Registration

Non-Presenter Registration